離散型制造業如何利用PLM系統進行高效的圖紙管理?
發布時間:2025-08-20 點擊:1次
賦能智造,精準管控:論PLM系統在離散型制造業圖紙管理中的核心價值
前言
離散型制造業圖紙管理長期面臨版本混亂、查找困難、協同效率低、與生產環節脫節等痛點。其核心問題在于:如何確保海量、動態變化的圖紙數據的唯一性、準確性和及時流動性?產品生命周期管理(PLM)系統正是對這一核心問題的系統性解答。PLM通過構建統一的數字化產品數據平臺,將圖紙以結構化數據而非松散文件的形式進行管理, 強制執行一套從創建、審核、發布、變更到歸檔的全生命周期工作流。它確保了“單一數據源”的真實性,使設計、工藝、制造、采購等部門基于同一份最新數據協同工作,從根本上杜絕了因版本錯誤導致的質量事故和生產浪費,為離散制造企業的數字化轉型奠定了堅實的數據基石。
離散型制造業如何利用PLM系統進行高效的圖紙管理
1. 離散型制造業圖紙管理面臨的挑戰
離散型制造業的產品由多個可分離的零部件組裝而成,其生產過程是“分解-加工-裝配”的模式。這使得其產品數據具有高度復雜性:
①數據量巨大:一個復雜產品可能由成千上萬個零件組成,每個零件都對應多版二維圖紙、三維模型、技術規格書等。②關聯性極強:圖紙之間存在嚴格的裝配、參考和借用關系,牽一發而動全身。
③變更頻繁:在設計優化、問題修復、客戶需求變動時,圖紙需要頻繁更改,版本控制至關重要。
④跨部門協同:圖紙需要被設計、工藝、生產、質量、采購、售后等多個部門使用,對數據的及時性和準確性要求極高。
傳統的基于Windows文件夾共享、紙質檔案或簡單的PDM產品數據管理的管理方式,已難以應對這些挑戰,導致“離散型制造業圖紙管理”陷入效率瓶頸和風險漩渦。
圖:典型的離散型制造業流程產生的資料數據
2. PLM:圖紙管理的現代化解決方案
PLM產品全生命周期管理是一種戰略性的商業方法,它應用一套一致的業務解決方案,來支持在擴展企業內創建、管理、分發和使用產品定義信息。從技術層面看,PLM系統是實現這一方法的集成化信息管理系統。
PLM系統管理圖紙的核心邏輯是:以人為本的流程驅動,以產品結構為核心組織數據。
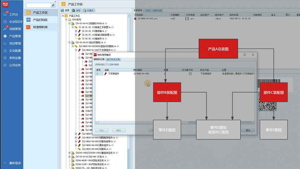
2.1 以產品結構(BOM)為核心組織圖紙
PLM不再以零散的文件夾來存放圖紙,而是將每一份圖紙都與具體的物料相關聯。所有這些物料通過產品結構樹BOM進行組織,清晰展示零件間的裝配關系。

圖:PLM中以BOM結構組織圖紙,清晰展示借用與裝配關系
這種方式使得工程師能夠快速理解產品構成,并精準定位到任何一張圖紙所在的層級和關聯文件,解決了“找不到”和“看不懂”的問題。
2.2 全生命周期的版本與變更控制
這是PLM管理圖紙最核心的價值之一。系統內置了嚴謹的工程變更流程,通常包括:創建變更請求(ECR)-> 進行變更分析 -> 簽發變更通知(ECO)-> 執行變更。
版本控制:每次修改都會生成新的迭代版本,歷史版本均被完整保留且不可篡改,可隨時追溯。只有被“發布”的版本才能在后續生產中使用。
變更影響分析:系統能自動分析一個零件的變更會影響哪些上級裝配體和相關文檔,并通知相關責任人,極大降低了變更風險。
圖:圖紙全生命周期管理流程
根據 CIMdata(全球知名PLM領域權威咨詢機構)的觀點,“有效的變更管理是PLM價值的核心體現,它能將工程變更的執行效率提升50%以上,并顯著減少因變更錯誤造成的成本浪費。”
2.3 高效的協同與評審流程
PLM系統建立了基于流程的協同工作環境。
②任務分發與通知:流程節點會自動觸發郵件或系統通知,提醒相關人員處理,大幅縮短評審周期。
2.4 集中的安全與權限管理
PLM系統提供細粒度的權限控制。
①基于角色:可根據用戶的角色(如設計工程師、工藝工程師、質檢員)分配其對圖紙的讀、寫、復制、下載、打印等權限。
②基于狀態:處于“設計中”的圖紙可能只有設計團隊能修改,而“已發布”的圖紙則對生產部門只讀開放。這有效保護了企業核心知識產權。3. 實踐視角:以國產優秀PLM平臺為例
在國產工業軟件領域,三品PLM深耕中國離散型制造業,產品在圖紙管理方面形成了頗具特色的實踐方案。三品PLM基于上述PLM核心理念,提供了貼合國內企業習慣的圖文檔管理、BOM管理和流程管理模塊。
②符合國標的體系化:其流程管理和報表功能充分考慮國內企業的審批習慣和行業標準,易于實施和推廣。
③性價比與易用性:作為國產軟件,其在實施成本、本地化服務支持和用戶操作習慣的貼合度上具有一定優勢,為廣大中小型離散制造企業提供了通往數字化管理的可行路徑。
客觀而言,引入像三品PLM這樣的系統,可以幫助企業快速構建起規范化的圖紙管理體系,是實現精益生產和智能制造的必備基礎。
4. 實施效益總結
通過部署PLM系統進行圖紙管理,離散型制造企業可以獲得立竿見影的收益:
表:PLM圖紙管理模式與傳統模式效益對比
5. 結語
在“中國制造2025”和工業4.0的浪潮下,離散型制造業的競爭本質是產品創新能力和制造效率的競爭。圖紙作為產品定義的終極體現,其管理能力直接決定了企業的核心競爭力。實施PLM系統,已不是一項“可選項”,而是企業邁向數字化、智能化,保障高質量可持續發展的必由之路。它通過將圖紙數據從靜態的文件提升為動態的、可流動的、可增值的戰略資產,最終為企業降本、增效、提質、創新提供最強有力的支撐。
(本文主要闡述了離散型制造業如何利用PLM系統進行高效的圖紙管理)
